关于深网

深网的企业新闻,资质,联系方式...您都可以在这找到

网络安全“四大金刚”:构建企业防线的核心安全设备

在数字化时代,网络安全已成为企业生存与发展的生命线。面对日益复杂的网络攻击手段,防火墙(Firewall)、入侵检测系统(IDS)、入侵防御系统(IPS)和虚拟专用网络(VPN)被称为网络安全领域的“四大金刚”。它们各司其职、协同作战,共同构筑起企业网络的安全屏障。本文将从功能、技术原理及实战价值等维度,解析这四类核心设备的关键作用。

图片

一、防火墙(Firewall):网络流量的“守门人”

功能定位
防火墙是企业网络的第一道防线,通过预定义的安全规则对进出网络的流量进行过滤,阻止未经授权的访问。现代防火墙已从传统包过滤升级为下一代防火墙(NGFW),支持应用层协议识别、深度包检测(DPI)和威胁情报联动。

图片

技术亮点

  • 状态监控:跟踪网络连接状态,识别异常会话行为。
  • 策略联动:与安全运营中心(SOC)协同,动态更新黑名单规则。
  • 云化部署:支持混合云环境,为云上业务提供边界防护。

实战场景
例如,某金融企业通过NGFW拦截针对Web应用的SQL注入攻击,并自动将攻击IP同步至全网黑名单。

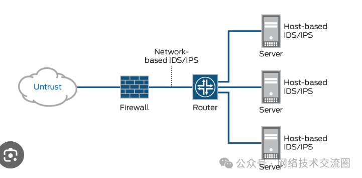
二、入侵检测系统(IDS):网络空间的“预警雷达”

功能定位
IDS通过实时监控网络流量,识别已知攻击特征(如恶意代码、端口扫描)并发出告警。其核心价值在于提供攻击行为的可视化洞察,帮助安全团队快速定位威胁。

图片

技术分类

  • 基于签名的检测:匹配已知攻击特征库(如CVE漏洞利用代码)。
  • 异常行为分析:利用机器学习建立流量基线,发现偏离正常模式的活动。

部署要点
IDS通常部署在防火墙后的核心交换区,以监测内网横向渗透行为。例如,某制造企业通过IDS发现内网主机异常连接境外C&C服务器,及时阻断了数据外泄。

三、入侵防御系统(IPS):实时拦截的“安全盾牌”

功能定位
IPS在IDS的预警功能基础上更进一步,可主动拦截恶意流量。其核心技术在于深度流量解析实时响应机制,能够在攻击到达目标前将其阻断。

图片

核心技术

  • 协议合规性检查:识别HTTP/S协议中的隐蔽隧道攻击。
  • 零日漏洞防护:通过沙箱模拟执行检测未知威胁。

应用场景
某电商平台在促销期间遭遇大规模DDoS攻击,IPS通过流量清洗与TCP重置包(RST)技术,将攻击流量拦截在外,保障业务连续性。

四、虚拟专用网络(VPN):数据传输的“加密隧道”

功能定位
VPN通过加密技术(如IPSec、SSL)建立安全通信隧道,保障远程用户、分支机构与总部之间的数据传输安全,尤其在远程办公场景中不可或缺。

图片

技术演进

  • 零信任架构:结合多因素认证(MFA)和设备指纹技术,实现动态访问控制。
  • SDP(软件定义边界):按需创建临时加密通道,替代传统VPN的固定入口。

典型案例
某跨国企业采用基于零信任的VPN方案,员工在外访问内网时需通过终端安全检查,并仅开放最小必要权限,大幅降低数据泄露风险。

协同防御:1+1+1+1>4的安全效应

四大设备通过联动形成纵深防御体系:

  1. 防火墙划定安全边界,过滤明显恶意流量;

  2. IDS持续监控内网异常,提供攻击线索;

  3. IPS实时阻断渗透行为,减少响应时间;

  4. VPN确保通信链路加密,防止数据窃听。

例如,某医疗机构遭遇勒索软件攻击时,防火墙拦截了初始爆破尝试,IPS阻断了加密流量,而VPN则保护了医患隐私数据的传输安全。

动态演进的网络安全基石

随着APT攻击、AI驱动的网络钓鱼等新型威胁涌现,“四大金刚”正加速智能化升级:防火墙集成威胁情报订阅、IPS引入AI行为分析、VPN融合零信任架构。企业需根据业务特点灵活组合这些设备,同时结合EDR(端点检测与响应)、SIEM(安全信息与事件管理)等新一代技术,构建主动化、自适应安全体系,方能在攻防对抗中立于不败之地。

江苏深网科技作为一家专门从事跨域安全产品开发、销售,提供网络攻防技术服务的网络安全公司,顺应国家核心技术自主可控发展大势,产品研发聚焦于申威、飞腾、海光、麒麟等国产CPU平台,目前推出网闸、光闸、防火墙、国产网闸国产光闸国产网络密码机等安全产品,技术覆盖跨域安全交换、安全防护、网络加密等领域,实现自主研发、自主生产。

原文链接:https://mp.weixin.qq.com/s/AiTE0pQHFZNlL5J3XV4zZA